LOGO OA教程 ERP教程 模切知识交流 PMS教程 CRM教程 开发文档 其他文档  
 
点晴ERP是一款针对中小制造业的专业生产管理软件系统,系统成熟度和易用性得到了国内大量中小企业的青睐。
点晴PMS码头管理系统主要针对港口码头集装箱与散货日常运作、调度、堆场、车队、财务费用、相关报表等业务管理,结合码头的业务特点,围绕调度、堆场作业而开发的。集技术的先进性、管理的有效性于一体,是物流码头及其他港口类企业的高效ERP管理信息系统。
点晴WMS仓储管理系统提供了货物产品管理,销售管理,采购管理,仓储管理,仓库管理,保质期管理,货位管理,库位管理,生产管理,WMS管理系统,标签打印,条形码,二维码管理,批号管理软件。
点晴免费OA是一款软件和通用服务都免费,不限功能、不限时间、不限用户的免费OA协同办公管理系统。

知识管理交流 →『 技术文档交流 』 本版文数:12216  今日文数:6534

💥你是不是也遇到过?网站访问量稍大一点,页面就加载缓慢甚至崩溃?想配置HTTPS、做负载均衡,面对复杂的代码无从下手?听到“反向代理”、“动静分离”就觉得是高端操作,不敢尝试?别担心!今天来带你从零玩转这个承载全球40%以上网站流量的高性能“引擎”!无论你是开发、运维还是实施,都能找到立刻用上的干货。 简介 什么...
admin13592026/2/13 12:02:37
正则表达式是一种强大的文本处理工具,可以对字符串进行匹配、验证、提取或者替换等操作。在C#中正则表达式Regex是在System.Text.RegularExpressions命名空间下的一个类。IsMatch是Regex类的一个静态方法,简单好用,只要把要验证的字符和验证格式传入方法中即可返回验证结果,验证成功返回T...
admin12392026/2/13 11:58:30
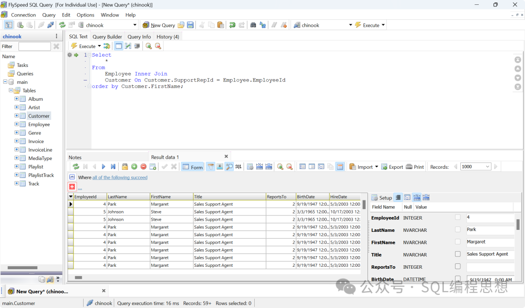
FlySpeedSQLQuery是一款支持多种数据库和文件查询的Windows桌面软件,提供可视化的查询构建器。SQLQueryTool提供免费版和收费版(数据导入、导出以及打印功能)。功能特性•数据源:包括MicrosoftSQLServer、Oracle、MySQL/MairaDB、Access、Excel、Pos...
admin13172026/2/13 9:58:45
SQL性能优化不是一蹴而就的任务,而是一个持续观察、分析、实验、验证的闭环过程。我们从EXPLAIN开始,但不要止步于EXPLAIN。我们要相信数据,但不要迷信工具。我们学习实践指南,但要理解其背后的原理。我们追求极致性能,但不忘系统的可维护性与可读性。SQL性能优化是一场没有终点的旅程。我们不仅要写出更快的SQL,更...
admin12202026/2/13 9:30:00
对于某些定制软件来说,我们希望系统启动进入桌面就看到我们的软件界面。如果使用开机启动项来实现,会有一定的延迟,在那之前用户能看到系统桌面,并且能进行任意操作。我们希望系统在启动后,就运行如下的界面,用户无法通过Alt+Tab或Win+Tab等操作进行切换,也无法退出到桌面。注意:Ctrl+Shift+Esc/Ctrl+...
admin7852026/2/12 11:39:12
面向对象编程(OOP)并不是一套“语法技巧”,而是一种帮助我们管理复杂系统的思维方式。C#作为一门典型的面向对象语言,把封装、继承、多态三大特性设计得非常清晰。它们不仅是语言层面的能力,更是我们构建可维护系统时的重要工具①。如果说程序是对现实世界的抽象,那么这三者就是我们组织抽象、控制变化、降低耦合的核心手段。理解它们...
admin11922026/2/12 11:03:43
​ 完整源码HTML<!DOCTYPEhtml><htmllang=en><head><metacharset=UTF-8><metahttp-equiv=X-UA-Compatiblecontent=IE=edge><metaname=viewportcontent=width=device-width,initi...
admin11332026/2/12 11:00:43
名称:【路飞学城】C#21天从入门到精通​ 描述:本套视频教程是C#语言的入门教程。目录:第1章:C#介绍及变量的使用01net平台和c#介绍.mp4第1章:C#介绍及变量的使用02VisualStudio安装.mp4第1章:C#介绍及变量的使用03项目创建和介绍.mp4第1章:C#介绍及变量的使用04namespa...
admin11422026/2/11 17:29:11
名称:【三节课】ChatGPT大师班从入门到精通​描述:本节课紧密结合市场对AI技术的需求,系统地介绍了ChatGPT技术,包括基本原理,实战应用和进阶技巧,使学员能够快速的将所学知识运用到实际工作中去,通过对这一AI前沿技术的掌握,快速个人竞争力和职业发展空间,把握行业变革和市场机遇。 ​链接:https://ww...
admin11712026/2/11 17:15:35
名称:【易灵微课】黑客之路:WEB安全体系课 描述:黑客之路:WEB安全体系课,网站攻防漏洞实战学习。 掌握WEB安全的基础知识,明晰入侵攻击与防御技巧。学习代码审计和安全开发,了解安全法规及行业现状。​目录:1-1行业大咖推荐语.mp41-2讲信息安全行业就业前景.mp41-3了解黑客思维.mp41-3了解黑客思...
admin11432026/2/11 17:10:09
/*本文仅用于技术讨论与学习,利用此文所提供的信息而造成的任何直接或者间接的后果及损失,均由使用者本人负责,文章作者及本公众号不为此承担任何责任。*/利用工具wxapkg下载地址:https://github.com/wux1an/wxapkg使用方法wxapkg_1.5.0_windows_amd64.exescan...
admin11192026/2/11 16:12:01
项目介绍JIEJIE.NET是一个功能强大且易于使用的.NET代码混淆工具,通过深度加密.NET程序集文件,防止软件被破解和版权被侵犯。无论是商业软件还是开源项目,JIEJIE.NET都能提供有效的版权保护,防止软件被破解和盗版。应用场景软件版权保护:防止.NET应用程序被反编译和盗版。商业软件安全:保护商业软件的代码...
admin12702026/2/11 16:00:41
平时我们在浏览网页时,可能从来没注意过URL地址末尾的斜杠(/)。这个看似不起眼的小符号,实际上对网站的运行、搜索引擎优化(SEO)以及用户体验有着不小的影响。主要有以下几个区别。1.服务器怎么处理当你输入一个URL时,服务器会根据有无斜杠来判断请求的是一个目录还是一个具体的文件。这个判断对网页加载影响很大。有斜杠/e...
admin12202026/2/11 15:23:43
LinkerLinker:让你那些散落在世界各地的联网设备就像在隔壁房间一样轻松访问。基于.NET开发极具特色的,P2P打洞(UDP+TCP、IPV4+IPV6)+服务器转发,实现的异地组网,和内网穿透。打洞中继这些是隧道连接方式。打洞连接:支持TCP、UDP、IPV4、IPV6,内含多种打洞方法,总有一个适合你。中继...
admin12322026/2/11 12:46:20
1.数组中的map()方法说明:转换数组,创建新数组,返回一个等长的新数组,不改变原数组。letdataArr=[1,2,3];letresult=dataArr.map(item=>item*2)console.log(result)//返回[2,4,6]console.log(dataArr)//原数组的值未变2....
admin10842026/2/11 12:17:25
很多人第一次接触OVER,都是在做类似这样的需求:每个月的累计用户数截止当月的累计收入按时间滚动的统计指标SQL能写出来,但一旦结果不对,就开始怀疑人生。问题通常不在SQL技巧,而在于——没有真正理解OVER在“看哪一批数据”。这篇文章,我们只用一套极简、脱敏、为讲解而设计的SQL,把OVER的计算逻辑彻底讲清楚。一、...
admin11702026/2/11 12:08:02
SQLSERVER自定义函数是开发者根据用户业务需求进行扩展,可重复使用的代码块可以执行特定任务并返回一个值或结果集。SQLSERVER函数类似编程语言的函数可以用于查询、存储过程、触发器等场景调用。SQLSERVER自定义函数分为表值函数和标量函数。表值函数返回一个表集合的类型,值函数则是返回一个值类型。创建函数语法...
admin10302026/2/11 12:04:57
我们日常做数据查询、更新或者统计时,有没有卡过壳?比如:想查特定用户订单,却不知道怎么关联表?批量删数据怕锁表;写个统计SQL,还总出NULL值……别慌!下面这50个SQL实战场景都是我们干活时常用的,从单表查询到多表联查,从插入更新到事务控制,一步步带我们避坑,新手也能跟着用!1、单表基础查询需求:我们从user表中...
admin11422026/2/11 11:41:41
想把网站打包成桌面应用,结果Electron配环境配到头大,打出来的包还动辄上百MB?一款神仙开源工具PakePlus,基于RustTauri和GitHub打造的跨平台打包神器,不用敲复杂命令,不用装臃肿环境,3分钟就能把任意网站、Vue/React项目变成轻量级桌面应用+手机APP,新手也能一键上手!为啥说PakeP...
admin7802026/2/11 10:17:30
WinformDevFrameworkWinformDevFramework是一套简单实用的WinForm通用二次开发框架,内置完整的权限体系和常用系统模块,包括用户、角色、菜单、字典、日志及代码生成等功能,开发者无需重复实现权限和基础页面,只需专注业务本身,新增功能时直接编写对应的Form界面并完成业务逻辑,通过系统...
admin8742026/2/11 10:04:19
在C#编程中,委托(Delegate)和事件(Event)是实现“松耦合”编程的核心利器,也是新手容易混淆的知识点。小到按钮点击响应,大到分布式系统的消息通知,都离不开它们的身影。今天我们就从底层原理到实际应用,彻底搞懂委托和事件! 一、先搞懂:委托(Delegate)到底是什么?1.委托的本质:类型安全的“函数指针...
admin8582026/2/11 10:01:34
在C#开发中,集合框架是处理数据的核心工具,而List和Dictionary又是日常开发中最常用的两个集合类型。很多开发者仅会基础的增删改查,却忽略了它们的性能陷阱和高效用法,导致代码运行效率低下。本文将从底层原理、核心用法、性能优化三个维度,详解这两个集合的高效使用技巧。一、先搞懂底层:知己知彼才能用对1.List:...
admin9242026/2/11 9:44:33
你是否在项目中遇到过这些场景:需要动态创建对象、调用未知方法,或者想给代码添加自定义元数据却无从下手?C#的反射(Reflection)与特性(Attribute)正是解决这类问题的“利器”——前者让程序能“自审”和操控自身代码,后者让你能给代码打上自定义“标签”。本文将从底层原理、实战用法到性能优化,全方位拆解反射与...
admin9102026/2/11 9:31:55
相信很多C#初学者甚至入门一段时间的开发者,都会对委托与事件感到困惑——这两个概念总是成对出现,看似抽象又绕口,却又是C#面向对象和异步编程的核心,WinForm/WPF、Core中随处可见它们的身影。其实委托和事件一点都不复杂,本质是C#为了实现“回调”和“发布-订阅”模式设计的语法糖,只是被一层封装包裹住了核心逻辑...
admin9622026/2/11 9:29:53
字符串处理在实际开发中非常高频,掌握其高级用法能显著提升代码的性能和可读性。一、高性能字符串拼接(避免性能陷阱)新手常使用+拼接字符串,但在循环/高频场景下性能极差(字符串不可变,每次拼接都会创建新对象)。1.场景化解决方案场景推荐方案性能/适用度简单拼接(<5次)+运算符简单/一般循环/高频拼接StringBuild...
admin9202026/2/11 9:24:33
本版面共有 489 页, 12216 篇文章 >> 1 ... 7 8 9 10 11 12 13 14 15 16 17 ... 489
页码:

Copyright 2010-2026 ClickSun All Rights Reserved 粤ICP备13012886号-9